Game Design
Apart from the moving platforms and activators, I was responsible for designing all the gameplay elements of the game. While our task for this student project was to develop a platformer, I wanted to incorporate a stealth mechanic, but in reverse: discover platforms to be able to jump on them. The theme is a dark laboratory with failed experiments, so I also designed several enemies/obstacles called "entities". The light mechanics were changed a lot, as was the interaction with the enemies. The timing had to be right and it had to be clear to the player what they could do when they spotted a platform. The simple rule I came up with was: if you see it, you can jump on it.
Game Feel - SFX
The dark setting required an intensive use of sounds. For the enemies, I initially went for obscure animal sounds like leopard seals, but later changed it to something reminiscent of the creatures being hurt by the light. I used spatial SFX to give the lab its eerie sound with some vaariations. When the player steps on a creature, there's this squishy sound to signal that it's not safe.
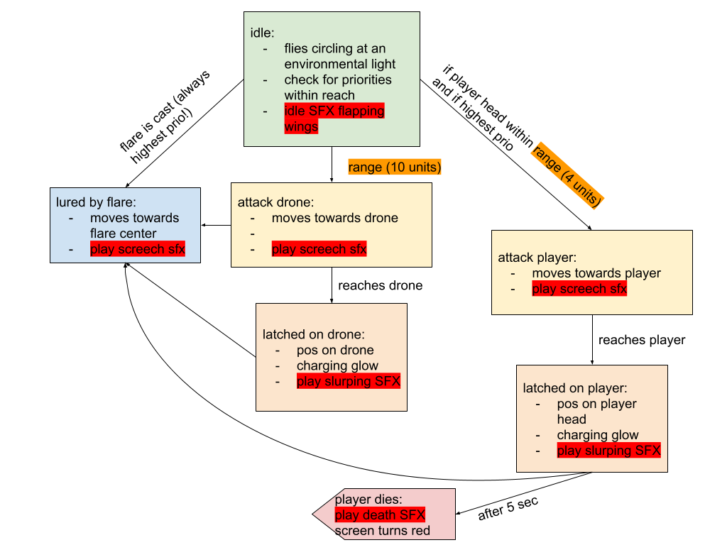
Enemy Design
We planned to have over 5 different entities which all reacted differently to the player character and their drone. Some entities were simple obstacles like a door reacting to light or a dead zone and some were easily identifiable as enemies. Two flying enemies were designed from which one made it into the game.
An essential entity was the platform which went through various iterations. At some playtest we implemented three different versions to ensure we pick the clearest version that doesn't destroy the feel of the game. Assets of a rejected version made it into the game as the moving platforms.
Ui / UX
I made the Screenflow and the Wireframe for the UI because we had no dedicated UI/UX Designer. I also gave orientation points for Art to create the HUD element of the Drone. Late in production, I fixed alignment issues and the color palette to ensure a consistent style.
Support for other Departments - Production
During the pre-production phase, I created a tree diagram that contained all the desired or required functions with broken down parts (stories). This diagram was used to create the backlog.
Support for other Departments - Game Art
I made sketches for the concept art and animations of the enemies according to the references we had laid out beforehand.
